Hello all :D ive seen many people ask "How do i raise the ap cap? i want it to 12312"well today ill tell you how :D
This guide requires you having:
Netbeans:http://dlc.sun.com/netbeans/6.0/final/
OdinMsServerFiles:Look around releasesection for one[B][U][COLOR="Red"]
Steps:
1)Open up your netbeans and go to the server files
2)Go to net.sf.odinms.net.channel.handler
and open up DistributeAPHandler.java
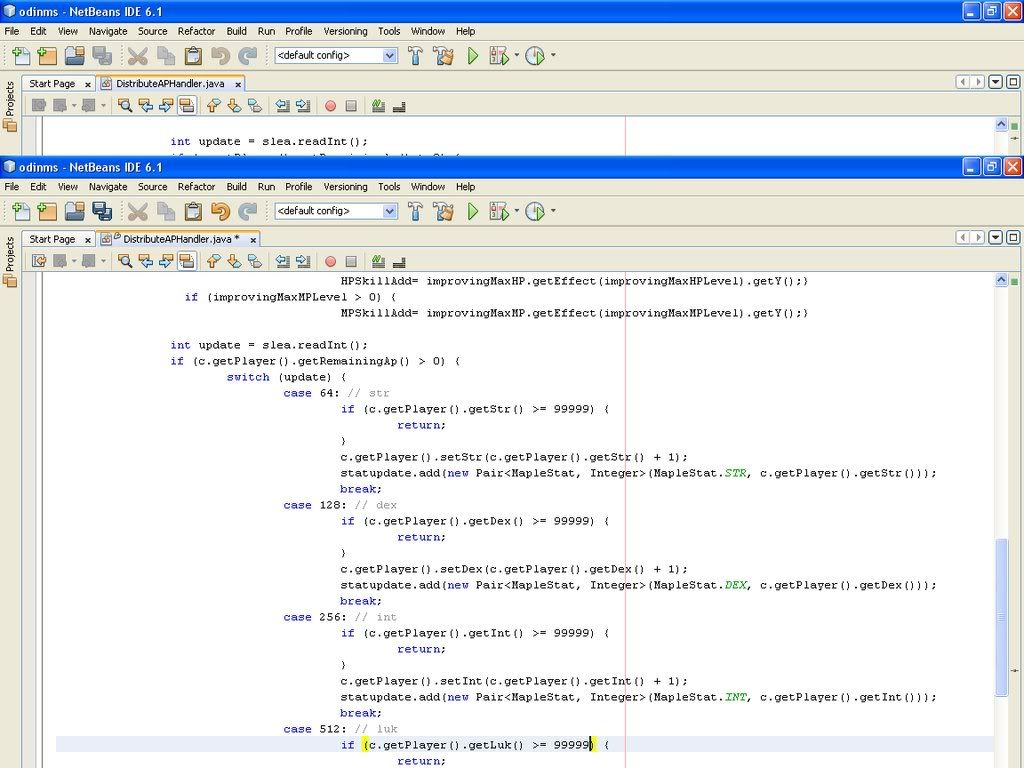
3)Scroll down until you see something like this (look at picture)
4)Change the 999 to any integer you want,the integer you choose will be the new cap for that Ability...
Heres a picture of mine after i changed it....
5)Compile and there shouldnt be any errors.....start up your server and enjoy the new ap cap :)
Post any problems here
~Newton








Reply With Quote![[Tut]How To Raise AP Cap[Odin]](http://ragezone.com/hyper728.png)

