MuOnline ex700Plus Server Files [b.5]

Page 19 of 40 FirstFirst ... 9111213141516171819202122232425262729 ... LastLast
Results 451 to 475 of 985
  1. #451
    Account Upgraded | Title Enabled! phgkhh is offline
    MemberRank
    Dec 2009 Join Date
    395Posts

    Re: MuOnline ex700Plus Server Files [b.5]

    Quote Originally Posted by huythao229 View Post
    Anh gữi cho em cái server b6 đã attachdatabase nhe. Em xài SQL 2000 sữa MEMB_INFO về kiểu dử liệu varchar báo lổi và đứng SLQ luôn. Gữi cho em cái link có DB nhe anh! Thanks anh!! ^^
    PM him any of your private request, and use English here!

  2. #452
    Member thanh_ca is offline
    MemberRank
    Sep 2009 Join Date
    Ho Chi Minh CitLocation
    72Posts

    Re: MuOnline ex700Plus Server Files [b.5]

    sr all.
    @huythao229 : We are in the English forum, I try to write in English so that other members (non-Vietnamese) of the forum to understand and help.
    link : muonline_2012-11-29.bak

  3. #453
    Valued Member huythao229 is offline
    MemberRank
    Jul 2012 Join Date
    Viet NamLocation
    103Posts

    Re: MuOnline ex700Plus Server Files [b.5]

    I'm sory, I will try! Thanks for share!!! ^^

    Sorry all! Please help! I can't create account with db chang in varchar [SQL2000]
    Thanksssss
    Last edited by huythao229; 29-11-12 at 10:18 AM.

  4. #454
    Account Upgraded | Title Enabled! phgkhh is offline
    MemberRank
    Dec 2009 Join Date
    395Posts

    Re: MuOnline ex700Plus Server Files [b.5]

    @huythao: Just change sno_numb (in memb_info) from 13 to 18 as well, so you will not have the above error with Mu maker

  5. #455
    Valued Member huythao229 is offline
    MemberRank
    Jul 2012 Join Date
    Viet NamLocation
    103Posts

    Re: MuOnline ex700Plus Server Files [b.5]

    Quote Originally Posted by phgkhh View Post
    @huythao: Just change sno_numb (in memb_info) from 13 to 18 as well, so you will not have the above error with Mu maker
    Thanks you! sno_numb (in memb_info) numeber: 18! Its good worked.

  6. #456
    Apprentice skyexe001 is offline
    MemberRank
    Nov 2010 Join Date
    6Posts

    Re: MuOnline ex700Plus Server Files [b.5]

    first i can play B5 worked.
    but i have pach B6 , i have change serial but cant see server login
    ClientExeVersion = 1.04.19
    ClientExeSerial = i45N8zpYtei055aC

  7. #457
    Novice Vitalik Za is offline
    MemberRank
    Jun 2012 Join Date
    2Posts

    thumbs up Re: MuOnline ex700Plus Server Files [b.5]

    Quote Originally Posted by thanh_ca View Post
    Hey Smallhabit !. Can you add item exl + socket, exl + Ancient on this gs ?
    Very good idea ! Smallhabit add it please !

  8. #458
    Proficient Member caothuphutho is offline
    MemberRank
    Dec 2007 Join Date
    0x00000000Location
    150Posts

    Re: MuOnline ex700Plus Server Files [b.5]

    update new custom : DOWNLOAD UPDATE

    caothuphutho.ini
    Code:
    LevelUPPoints_DL_MG_RF            =    7 
    LevelUPPoints_DK_DW_ELF_SM        =    5
    LevelUPPoints_Quest220            =    1
    
    ExtraItem                =    1        ; 1 = AllowExcellentAnc, AllowJohAnc, AllowExcSocket, 0 = disable
    
    ItemDurationTime            =    120
    Pic test Option ExtraItem = 1, work 100% :



  9. #459
    Account Upgraded | Title Enabled! phgkhh is offline
    MemberRank
    Dec 2009 Join Date
    395Posts

    Re: MuOnline ex700Plus Server Files [b.5]

    Quote Originally Posted by skyexe001 View Post
    first i can play B5 worked.
    but i have pach B6 , i have change serial but cant see server login
    ClientExeVersion = 1.04.19
    ClientExeSerial = i45N8zpYtei055aC
    I used to have this problem too, but after I copy again the patch over the client, it works, don't know why. Maybe you may try again :) GL

  10. #460
    Valued Member huythao229 is offline
    MemberRank
    Jul 2012 Join Date
    Viet NamLocation
    103Posts

    Re: MuOnline ex700Plus Server Files [b.5]

    [QUOTE=caothuphutho;7348100]update new custom : DOWNLOAD UPDATE

    caothuphutho.ini
    Code:
    LevelUPPoints_DL_MG_RF            =    7 
    LevelUPPoints_DK_DW_ELF_SM        =    5
    LevelUPPoints_Quest220            =    1
    
    ExtraItem                =    1        ; 1 = AllowExcellentAnc, AllowJohAnc, AllowExcSocket, 0 = disable
    
    ItemDurationTime            =    120
    Pic test Option ExtraItem = 1, work 100% :

    @cauthuphutho
    Wow Good worked! Thanks for share!

  11. #461
    Member thanh_ca is offline
    MemberRank
    Sep 2009 Join Date
    Ho Chi Minh CitLocation
    72Posts

    Re: MuOnline ex700Plus Server Files [b.5]

    Quote Originally Posted by caothuphutho View Post
    update new custom : DOWNLOAD UPDATE

    caothuphutho.ini
    Code:
    LevelUPPoints_DL_MG_RF            =    7 
    LevelUPPoints_DK_DW_ELF_SM        =    5
    LevelUPPoints_Quest220            =    1
    
    ExtraItem                =    1        ; 1 = AllowExcellentAnc, AllowJohAnc, AllowExcSocket, 0 = disable
    
    ItemDurationTime            =    120
    Pic test Option ExtraItem = 1, work 100% :


    Thks you verry much !!!. You work so hard, I wish I could share with you.I do not know anything about suorce gameserver so i'm waitting master system form another.

  12. #462
    Apprentice skyexe001 is offline
    MemberRank
    Nov 2010 Join Date
    6Posts

    Re: MuOnline ex700Plus Server Files [b.5]

    Quote Originally Posted by phgkhh View Post
    I used to have this problem too, but after I copy again the patch over the client, it works, don't know why. Maybe you may try again :) GL
    i have try coppy again but dont work,i try no run mustartup and run client dont see disconnect , and see it no have server login. pls help me

  13. #463
    Member thanh_ca is offline
    MemberRank
    Sep 2009 Join Date
    Ho Chi Minh CitLocation
    72Posts

    Re: MuOnline ex700Plus Server Files [b.5]

    You try to use my commonloc.cfg file

  14. #464
    Apprentice cvetko99 is offline
    MemberRank
    Oct 2012 Join Date
    24Posts

    Re: MuOnline ex700Plus Server Files [b.5]

    SmallHabit when i run START.exe from update 6 it crashesh when i turn off gs its runs

  15. #465
    Member LHB_LOVE is offline
    MemberRank
    Nov 2008 Join Date
    55Posts

    Re: MuOnline ex700Plus Server Files [b.5]

    you can dev auto in game pls :)

    i can't use auto game or key "windows + shift + enter"

    thanks

  16. #466
    Apprentice skyexe001 is offline
    MemberRank
    Nov 2010 Join Date
    6Posts

    Re: MuOnline ex700Plus Server Files [b.5]

    Quote Originally Posted by thanh_ca View Post
    You try to use my commonloc.cfg file
    link cant download ,pls upload mediafire

    i user b5 it work
    i see update B6 to client cant run game ,dont see server conntect and cant user button Esc

  17. #467
    Member thanh_ca is offline
    MemberRank
    Sep 2009 Join Date
    Ho Chi Minh CitLocation
    72Posts

    Re: MuOnline ex700Plus Server Files [b.5]

    link worked . You click to link and then click "Tải Xuống" you will download this file.

  18. #468
    Apprentice skyexe001 is offline
    MemberRank
    Nov 2010 Join Date
    6Posts

    Re: MuOnline ex700Plus Server Files [b.5]

    Quote Originally Posted by thanh_ca View Post
    link worked . You click to link and then click "Tải Xuống" you will download this file.
    Google

    500. That’s an error.

    There was an error. Please try again later. That’s all we know.

  19. #469

    Re: MuOnline ex700Plus Server Files [b.5]

    There is an error with the Dark Horse and Dark Raven DL by pointing me out of the server and can not get sand and also do not see the new September when I put it in shop buy me another item not give me someone new items I could help with that

  20. #470
    Apprentice cvetko99 is offline
    MemberRank
    Oct 2012 Join Date
    24Posts

    Re: MuOnline ex700Plus Server Files [b.5]

    Yes i have same problem whit Dark Horse and Dark Raven

  21. #471
    My LanHouse in Brazil!!!! Yag4mi2k is offline
    MemberRank
    Feb 2007 Join Date
    CoNquEsT FrOm Br4ZiLianLocation
    721Posts

    Re: MuOnline ex700Plus Server Files [b.5]

    Quote Originally Posted by thanh_ca View Post
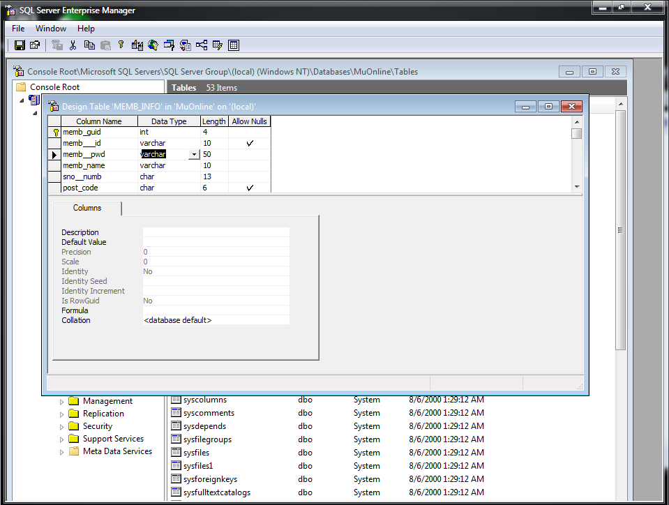
    Use db Muonline_clean.bak



    Change datatype of columns memb_pwd is varchar
    Thx, very thanks bro...............

    My problem any persitem, view mini image for my problem, sorry bad english
    Attached Thumbnails Attached Thumbnails srver.gif  
    Last edited by Yag4mi2k; 01-12-12 at 12:48 AM.

  22. #472
    Apprentice @BoyZa@ is offline
    MemberRank
    Apr 2007 Join Date
    24Posts

    Re: MuOnline ex700Plus Server Files [b.5]

    who can share ODBC for 7 64 bits

    thx

    sry i bad english

  23. #473
    INPHINITY IcheBeShino is offline
    MemberRank
    Nov 2011 Join Date
    PhilippinesLocation
    301Posts

    Re: MuOnline ex700Plus Server Files [b.5]

    my problem not running DataServer :(

  24. #474
    Elite Member O_o oleg35 is offline
    MemberRank
    Jan 2007 Join Date
    nvm i'm RussianLocation
    403Posts

    Re: MuOnline ex700Plus Server Files [b.5]

    Quote Originally Posted by IcheBeShino View Post
    my problem not running DataServer :(
    Try to download beta 5 and patch it with beta 6, then try to run...

  25. #475
    CAARL, THAT KILLS PEOPLE! SmallHabit is offline
    MemberRank
    Oct 2010 Join Date
    LatviaLocation
    231Posts

    Re: MuOnline ex700Plus Server Files [b.5]

    ##MU eX700Plus MAIN Update 1.04.20 [01/12]

    Hello to all, here I leave updated patcher for Main.exe version 1.04.20 of GMO server. In this version of patcher - I use absolutely different method of cracking, fixed some bugs with Dark Horse & Dark Raven, also removed functions to restore/corrupt bytes in main, need test this patch very hard, to find some crashes!

    Version : 22765
    Serial : 9Mx015AalpTwyiF3


    Links :
    Webzen updates - ftp://patch.muonline.webzen.net/pub/webzen/
    Patcher - MU_eX700Plus_Patch_10420.zip | Game Front
    Patcher - http://www.sendspace.com/file/5je2pn
    Last edited by SmallHabit; 01-12-12 at 03:45 PM.



Advertisement